一、开通微信公众号
开通微信公众号由公众号个人微信注册申请,按照微信官方后台的步骤申请成功后,授权给超星微服务。
1.开通微信公众号
公众号管理员个人微信扫描开通微信公众号


2.选择公众号授权微服务
扫码后,出现公众号列表,选择公众号授权
消息接收前提:单位的公众号必须是服务号

二、授权管理
1.授权管理

(自定义认证地址来源:单位提供需要代替passport页面链接,独立配置或找微服务做认证地址填入即可)

2.重新授权方式
在使用过程中,提示错误码:10005
1.此时排查微信公众号是否需要重新授权
2.如果是订阅号,网页点击应用报错10005,原因:订阅号拉取不到网页授权,微信公众号官方已做限制。需要把登录的应用单独挂在菜单上,以跳转链接的形式出现

微服务后台-终端管理-微信公众号,点击重新授权/取消授权,重新扫码授权一次就可以了

三.菜单编辑

注意:菜单内容-发送消息不能为空,否则点击生成微信菜单会报错提示

1.菜单内容-发送消息
发送消息-从素材库选择(素材管理-图文素材创建)、新建图文
功能:图文素材可以自定义跳转链接的标题、摘要、图片
配置页:

效果图:

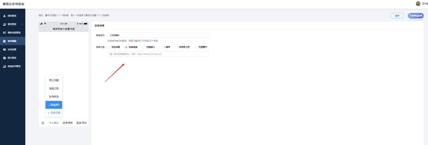
2.菜单内容-跳转链接、远程接口、小程序
功能:根据微信公众号所需参数进行配置,点击相应菜单进行跳转
3.菜单内容-微服务应用
----单个应用对接
step 1 选择应用/上传应用
在应用管理自建应用时,填写微信端地址;在应用管理里添加某个支持微信端的应用
点开应用详情

step 2
在应用前端——应用微信端处点击预览,在预览页复制微信端链接,挂到单位的微信公众号底部菜单栏

PS:在应用详情页——微信端权限里可以设置该应用在微信端是否允许非本单位用户使用。
4.菜单内容-页面素材
----多个应用对接
step 1
点开终端配置——微信端配置-素材管理-页面素材,一个单位可配置多个微信端页面

配置页面:支持六种模板配置,新增门户模板,将需要的应用拖拽到右侧

step 2
配置方式:
1.在菜单编辑-选择页面素材进行配置

2.复制页面链接配置到跳转链接


四、自动回复
通过选择全匹配和半匹配,用户在微信公众号输入关键字会公众号会自动回复图文或文字。

五、模板消息提醒
订阅号无法接受消息提醒
模板消息可以从微信公众号上接收学习通通知、审批、站内信函
配置步骤:
step1
在微信公众号官方后台!!---模板库申请所需的模板
公众号管理员登录【微信公众平台】
找到左侧菜单【广告与服务>模板消息】如未开通,先开通此功能
申请开通模板消息,选择【一级类目申请工具,二级类目申请办公】
申请开通后,微信公众平台左侧导航一广告与服务一找到“模板消息”模块,点击【从模板库中添加】

进入后找到需要的模板,根据以下参数配置模板(搜索模板名称,不支持搜索编号)
模板申请成功后需要核对参数是否一致,模板名称应与图片的一致(必须一致,增加减少参数都不可以),不一致收不到信息
1.工单提醒:项目名称 {{thing17.DATA}}
提交人 {{thing14.DATA}}
提交时间 {{time15.DATA}}
工单信息 {{thing20.DATA}}
待处理工单提醒编号:编号:43848

2.审批提醒:
申请人{{thing8.DATA}}
审批类型{{thing9.DATA}}
申请时间{{time12.DATA}
审批提醒编号:46435

step2
将申请成功的模板id分别填入到微服务-微信公众号-模板消息管理


备注:三方可申请模板填写工作提醒、审批提醒后,调用微信公众号接口,直接推送给微服务,不走学习通
注意:发件人是自己,收件人也包含自己的通知不会推送到微信公众号
以上配置好后,需要在菜单中配置账号绑定
应用市场下搜索:账号绑定(微信2.0),添加到应用管理中
将应用挂在任意菜单中
关注公众号后,点击账号绑定登陆后,完成绑定即可收到消息推送
除了固定模板,业务方也可以直接调用接口发送模板消息:https://noteyd.chaoxing.com/pc/fe095ca9-9e6d-407d-a7ff-e031d1c36d32
六、微信账号管理
查询uid、openid绑定关系以及可以进行解绑操作

七、推文管理
支持编辑推文后直接推送到公众号当中;
支持三种推送方式


点击“从公共素材库选择”即可看到公司各产品组的推文资源,另存到本单位即可二次编辑+推送;

推文管理——添加数据推送
可以根据实际使用场景,将发送的推文推送到指定地址



微信推文数据推送同步地址笔记:https://noteyd.chaoxing.com/pc/9cd8a12d-97cb-4457-a6b5-51f012ff9be7