晶体三极管及其放大原理
上一节
下一节
写在学习新课之前
通过前面的学习,我们知道第一种半导体的产品——一个PN结构成的二极管。如果有更多的PN结,又会产生什么奇迹呢?接下来,我们将会学习两种拥有两个PN结的产品——晶体三极管和场效应管。
本课程涉及到的新器件就这么多啦,当然肯定还有同学会问有没有三个、四个PN结的器件呢?呵呵,可以去问问百度。言归正传,我们这门课程的重点是模拟电子技术,其中最重要的是放大电路,而具有放大功能的器件就是晶体三极管和场效应管。下面就是看看两个PN结如何改变世界的~~
3.2 晶体三极管及其放大原理
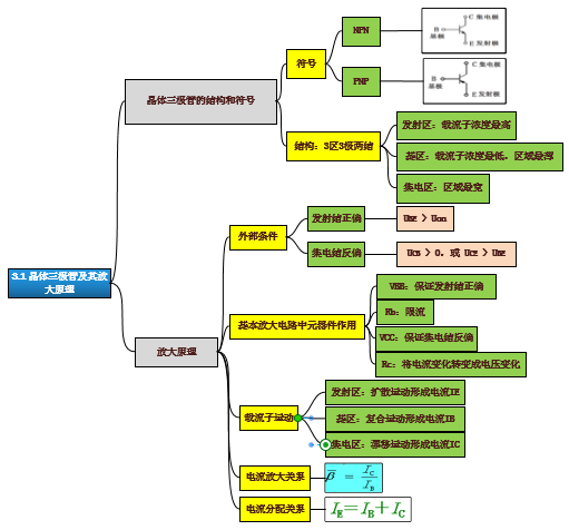
三极管(Bipolar Junction Transistor,简称BJT),全称为半导体三极管,也称双极型晶体管、晶体三极管,是半导体基本元器件之一,具有电流放大作用,是电子电路的核心元件。其作用是把微弱信号放大成幅度值较大的电信号, 也用作无触点开关。
一、晶体三极管的结构和符号
二、晶体三极管的放大原理


